EVRAK ARAMA İŞLEMLERİ

Kullanıcının sistem içerisinde yer alan ve kendi erişimine izin verilen evraklar arasında arama yapabilmesi için kullanılır.

1. EVRAK ARAMA

Kullanıcının sistem içerisinde yer alan ve kendi erişimine izin verilen evraklar arasında arama yapılabilmesi için kullanılır. Kullanıcı evraka ait temel bilgilerini girerek evrak arama gerçekleştirebilir.  Evrak Arama ekranında; Gelen Evrak, Giden Evrak ve Onay şeklinde arama kriterleri mevcuttur. Evrak Tarihi, Evrakın Aranacağı Yer ve Arama Kriteri bilgileri girildikten sonra 1559288531837-621.png  butonuna basılarak evrak arama işlemi gerçekleştirilir. Evraklar listelendikten sonra 1559288539766-174.png  butonuna basılarak listelenen evrakların detayına gidilebilir.

1559288623412-562.png

Evrakın Aranacağı Yer: Birim Evrakları Ara, İşlem Yaptıklarımdan Ara, Klasörde Ara başlıkları seçimi yapılan alandır.

Birim Evrakları Ara: : Eğer kullanıcı, birimde işlem yapılan belgeler içinde arama yapmak isterse, Birim Evraklarında Ara alanında bulunan kutuyu, fare ile bir kez tıklayarak işaretlemesi, Arama Kriteri seçip ve daha sonra 1559288567613-472.png   butonuna basması gerekmektedir.

İşlem Yaptıklarımdan Ara: Eğer kullanıcı, kendi işlem yaptığı belgeler içinde arama yapmak isterse, İşlem Yaptıklarım alanında bulunan kutuyu, fare ile bir kez tıklayarak işaretlemesi Arama Kriteri seçip ve daha sonra 1559288569546-878.png   butonuna basması gerekmektedir.

Klasörde Ara: Klasörlerde arama fonksiyonu ile kullanıcı, süreçlerini tamamlayarak klasöre kaldırılan belgelerin arama işlemini gerçekleştirebilecektir. Arama Kriteri seçilip 1559288572484-740.png butonuna basılır ve ilgili evraklar listelenir.

1559288611582-932.png

Arama Kriteri: Evrakın Kayıt sayısı, Evrak Sayı, Evrakın Konusu, Geldiği Yer ve Evrakın Gönderildiği Birim Başlıklarının seçilebileceği alandır.

Evrakın Kayıt sayısı: Sistemin belgeye verdiği kayıt sayısı ile arama yapılması için kullanılır.

Evrak Sayı: Evrakın işlem gördüğü sayı üzerinden arama yapılır.

Evrakın Konusu: Evrakın işlem gördüğü konu üzerinden arama yapılır.

Geldiği Yer: Evrakın geldiği yere göre arama yapılmak istenirse, bu alana evrakın geldiği yer yazılır. Ardından açılan listeden gönderilen yer seçilir.

Evrakın Gönderildiği Birim: Evrakın gönderildiği birime göre arama yapılmak istenirse, bu alana gönderildiği yer yazılır. Ardından açılan listeden gönderilen yer seçilir.

1559288640997-711.png

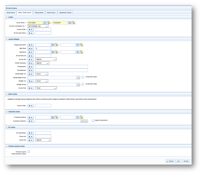
2. DETAYLI EVRAK ARAMA

Açılan ekranda gerekli arama kriterleri girilip  1559288653936-690.png   butonuna basılarak girilen kriterlere uyan evraklar listelenecektir.

1559288678345-993.png

Evrak Tarihi: Evrak tarihi girilerek arama yapılması için kullanılır. Bu alan zorunludur.

Arama Kriteri: Belge arama işlemi için; tüm belge tipleri için belge konusu, gelen belgeler için belge sayısı ve belge numarası ile arama yapabilmek için kullanılır.

Evrak Kayıt Sayısı: Sistemin belgeye verdiği kayıt sayısı ile arama yapılması için kullanılır.

İşlem Yaptıklarım: Eğer kullanıcı, kendi işlem yaptığı belgeler içinde arama yapmak isterse, İşlem Yaptıklarım alanında bulunan kutuyu, fare ile bir kez tıklayarak işaretlemesi ve daha sonra 1559288694252-550.png  butonuna basması gerekmektedir.

Oluşturulma Tarihi: Belli tarihler arasında oluşturulan bir belge aramak için, Arama Detayları ekranında Oluşturulma Tarihi alanında bulunan 1559288707323-435.png  butonuna fare ile bir kez tıklanarak açılan takvimden istenilen tarih girilmelidir.

Miat Günü: Evrakın miat gününe göre arama yapmak için kullanılır.

Miat Tarihi: Evrakın miat tarihi veya miat tarih aralığı girilerek arama yapmak için kullanılır. Miat alanında bulunan 1559288718427-755.png  işaretine fare ile bir kez tıklanarak açılan takvimden istenilen tarih girilmelidir.

Evrak Tipi: Evrakın tipine göre arama yapılmak istenirse;

Gelen Belge,

Giden Belge,

Onay,

Giden Evrak Defter Kayıt Defteri,

Arşiv Gelen Evrak Kayıt,

Arşiv Giden Evrak Kayıt,

Olmak üzere altı farklı seçenekten herhangi biri seçilerek arama işlemi yapılabilir. Bütün evrak türlerinde arama yapılmak istenirse bu alandan herhangi bir kayıt seçilmesine gerek yoktur.

Gizlilik Derecesi: Evrakın gizlilik derecesine göre arama yapmak için kullanılır. Gizlilik derecesi seçildikten sonra  1559288743136-997.png butonuna basılarak arama işlemi gerçekleştirilir.

İmzalayanlar: Evrakın ‘’İMZA’’ işlemi gördüğü kullanıcı veya kullanıcıların isimlerine göre arama yapılmak istenirse, bu alana imza işlemi yapan kullanıcı veya kullanıcıların isimleri yazılarak arama yapılır.
Paraflayanlar: Evrakın ‘’PARAFLAMA’’ işlemi gördüğü kullanıcı veya kullanıcıların isimlerine göre arama yapılmak istenirse, bu alana paraflama işlemi yapan kullanıcı veya kullanıcıların isimleri yazılarak arama yapılır.

Gönderildiği Yer: Evrakın gönderildiği dağıtım yerine (Birim, Kurum, vs.)  göre arama yapmak isterse, bu alandan istenilen dağıtım yeri (Birim, Kurum, vs.)  seçilir. Ardından açılan listeden gönderilen dağıtım yeri (Birim, Kurum, vs.) seçimi yapılır.
Gönderildiği Kurum: Evrakın gönderildiği kuruma göre arama yapılmak istenirse, bu alana kurumun adı yazılır. Ardından açılan listeden gönderilen yer seçilir. Ayrıca kullanıcı 1559288760798-174.png  kutucuğunu işaretleyerek Alt birime gönderilen evraklara da ulaşabilir.

Geldiği Yer:  Evrakın geldiği dağıtım yerine (Birim, Kurum, vs.)  göre arama yapmak isterse, bu alandan istenilen dağıtım yeri (Birim, Kurum, vs.)  seçilir. Ardından açılan listeden gelen dağıtım yeri (Birim, Kurum, vs.) seçimi yapılır.

Geldiği Kurum: Evrakın geldiği kuruma göre arama yapılmak istenirse, bu alana geldiği kurumun adı yazılır. Ardından açılan listeden gönderilen yer seçilir. . Ayrıca kullanıcı 1559288769113-155.png kutucuğu işaretleyerek Alt birimlerdeki evraklara da ulaşabilir.

Evrak Türü: Evrakın işlem yapıldığı türüne göre arama yapılmak istenirse,

Resmi Yazı,

Dilekçe,

Genelge

Beyanname,

Resmi Yazışma – Ruhsat

Tebligat,

Diğer

Olmak üzere yedi farklı seçenek seçilerek arama işlemi yapılabilir.

İçerik Arama: Evrakın içerisinde geçen bir kelimeden arama yapılabilmesi için kullanılır. Arama kriteri alanına evrakların içerisinde aramak istenen kelime girildikten sonra   butonuna basılarak arama işlemi gerçekleştirilir.

Klasörde Arama: Klasörlerde arama fonksiyonu ile kullanıcı, süreçlerini tamamlayarak klasöre kaldırılan belgelerin arama işlemini gerçekleştirebilecektir. ‘’Klasöre Kaldırılma Tarihi’’ veya ‘’Aranacak klasörler’’ seçilerek 1559288890582-375.png   butonuna basılır ve ilgili evraklar listelenir. Ayrıca kullanıcı yetkisi dahilinde kişisel klasörlere kaldırılmış evrakları 1559288900103-922.png  kutucuğunu işaretleyerek de arama yapabilir.

Ek Ara: Ek Ara fonksiyonu ile kullanıcı evrakların içerisine eklediği eklerin içerisinde arama yapabilmektedir.  Ek arama işlemi;

Ek eklerken girilen açıklama bilgisine göre,

Evraka eklenen dosyanın adına göre ve,

Evraka eklenen ekin dosya formatına göre olmak üzere 3 farklı şekilde yapılabilmektedir.

Evraklar listelendikten sonra  butonuna basılarak listelenen evrakların detayına gidilebilir, butonuna basılarak evraklar kullanıcının takibimdeki evraklar listesine eklenebilecektir.

Ve/Veya Kriteri

Evrak arama ekranında, birden fazla arama kriteri girilerek arama işlemi gerçekleştirilebilecektir. Öyle ki, arama alanlarının sol tarafında yer alan ,  kriterleri bunun için kullanılacaktır.

 Kriteri: Birden fazla alana girilen arama kriterinin aynı evrakta var olması durumunda evraklar listelenecektir. Örneğin, arama işleminde 3 farklı alanda arama yapıyor olalım. Evrak tarihi olarak 11/02/2019 girilsin  evrak konusu olarak faaliyet raporu girilsin  evrakın geldiği yer olarak da Cumhurbaşkanlığı seçilmiş olsun.  Kullanıcı  butonuna bastığında arama kriterleri arasında     olduğu için girilen 3 kriter aynı anda bir evrakta yer alıyorsa, o evrak arama sonucunda listelenecektir. Ancak, bu 3 kriterden herhangi bir tanesine uyan evrak yok ise arama sonucu boş gelecektir.

 Kriteri: Kullanıcının birden fazla alana girdiği arama kriterlerinden herhangi birine uyan bir evrak olması durumunda evraklar listelenecektir. Yukarıdaki maddede verilen örneğe göre, girilen 3 farklı arama kriterinin arasına  eklenmiş olması durumunda, 3 kriterden herhangi birisine uyan evrak arama sonucunda listelenecektir.

3. TEBLİĞ ARAMA

Tebliğ ve Tebellüğ edilen evrak aramalarının gerçekleştirmesi için kullanılır. Tebliğ veya Tebellüğ eden seçeneği otomatik olarak kullanıcının kendi adı ile görüntülenmektedir. ‘’Tebliğ veya Tebellüğ’’ seçeneklerinden biri seçilir. Tebliğ/Tebellüğ tarih aralığı, Arama kriteri, Geldiği Yer, Tebliğ Eden/Tebellüğ Eden Kullanıcı seçenekleri doldurularak  butonuna basılır. Evraklar listelendikten sonra  butonuna basılarak listelenen evrakların detayına gidilir.


 

4.  ARAMA MOTORU

Evrakın içerisinde geçen bir kelimeden arama yapılabilmesi için kullanılır. Arama kriteri alanına evrakların içerisinde aramak istenen kelime girildikten sonra   butonuna basılarak arama işlemi gerçekleştirilir.

Aşağıdaki kutucuğa yazmış olduğunuz tam kelime ile görmeye yetkili olduğunuz evrakların "evrak sayı", "konu" ve "metin içeriğinden" arama yapılmaktadır.
Aramalarda En az 3 karakter girilmelidir. Yazılan kelimenin tamamı aramada kullanılmakta olup yazılan kelime ile başlayanları aramak için "%" karakteri kullanılmaktadır.
Örn: "Türk%" yazıldığında Türk ile başlayan tüm kelimeler aranmaktadır. "Türk, Türkiye, Türksat vb."

5. ArşivNet’ten ARAMA
 

ArşivNet ile entegrasyonu olan kurumlardaki kullanıcıların Arşiv Planı ve plana bağlı dizini seçerek, belirlediği diğer kriterlerle beraber "Ara"  butonuna basılarak uygun sonuçları listelediği alandır.

Arama sonucunda listelenen malzemelerin detay ekranına erişmek için "Detay"  butonuna basıldığında kullanıcının Arşivnet yetkilerine bakılır ve yetkisi varsa detaya erişilir.
 

 FİZİKSEL ARŞİV ARAMA

Kullanıcının Fiziksel arşive kaldırılan evraklarda arama yapabildiği alandır. Kullanıcı; ‘’Evrak Tarihi, Arşivin aranacağı Birim, Evrak Kayıt Sayısı, Evrak Kayıt Numarası, Evrak Konusu, Arama Tipi ve Fiziksel Arşiv Yeri’’ kriterlerini doldurup ‘’Ara’’  butonuna basmalıdır. Arama sonucunda listelenen evrakların detay ekranına erişmek için "Detay"  butonuna basılmalıdır.

 

Etiketler :
Yazılım Geliştirme Direktörlüğü tarafından düzenlendi 2019/05/22 14:22